字體:小 中 大 |
|
|
|
| 2022/08/12 14:57:19瀏覽590|回應0|推薦0 | |
一些客戶反饋他們無法激活新的 PCMTuner Flash V1.2.7軟件。 這就是為什麼今天obdexpress.co.uk分享一份使用激活密鑰正確更新和激活 PCMTuner Flash 軟件的用戶指南,並提供解決您的激活問題的解決方案。 第 1 部分:如何更新和啟用 PCMTuner 1.2.7? 1.2.7版本更新後,所有用戶需要從 官網www.tuner-box.com下載安裝PCM Suite安裝包。 然後就可以得到1.2.7版本的軟件了。
下載後,解壓並安裝。 安裝後,請按照以下步驟激活軟件。 階段1。在桌面上運行 PCMtuner Flash 第2步。按照軟件提示複製PCMTuner ECU 編程器代碼並將其發送到您的郵箱 info@tuner-box.com。 要申請激活證書以激活 PCMtuner 閃存軟件,請將機器代碼連同 PCMtuner 硬件設備背面的序列號一起發送到您的郵箱。 通常,數字證書會在周一至週五工作時間驗證您是合法用戶後的 30-40 分鐘內返回。 ![]()
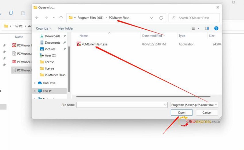
步驟 3。獲取調諧器盒數字證書並將其複製到文件夾(C:\Program Files (x86)\PCMtuner Flash)。不要 修改數字證書的名稱。數字證書名稱應為 PCMtuner.license。
第4步。將數字證書的默認打開方式設置為“PCMtuner Flash”。 右鍵單擊“PCMtuner.license”。 選擇打開>>選擇其他應用程序>>PCMtuner Flash.exe>>打開 ![]()
步驟 5。在區域設置中設置“語言”,選擇英語(美國)並選擇“測試版:使用 Unicode UTS-8 獲得全球語言支持”。
步驟 6。最好將顯示語言設置為英語。 如果您的本地語言有效,則無需選擇英語作為顯示語言。
第 2 部分:PCMTuner Flash 1.2.7 常見問題解答: Q1: 這個新的PCMTuner 軟件版本包含哪些新功能? A1: 只接受徽標、軟件名稱和內部信用。 Q2: 我是 pcmtuner 用戶,下載新版本 1.2.7 後我的 pcm Tuner flash 沒有啟動。 我試圖以管理員身份運行它,但它不會打開。 有什麼建議嗎? A2: 將您的 PCMTuner 設備 ID 發送至 info@tuner-box.com,您將在 24 小時內收到您的註冊碼。 觀看視頻指南以激活軟件。 Q3: 我嘗試安裝 pcmtuner flash 1.2.7 並不斷收到此錯誤。我已禁用虛擬機防病毒保護並禁用防火牆。 帶有 Windows 10pro 21H2 的聯想 G50 便攜式電腦。 有人有想法麼?
A3: 像 Surface Pro 這樣的平板電腦實際上是虛擬窗口。 在 Bios 設置中禁用虛擬化。 Q4: 更新 pcmtuner 1.2.7 後,我的電腦開始讀寫,我收到一條消息說找不到 PCMtuner Flash(見下圖)。 我應該怎麼辦?
A4: 去官網(Tuner-box.com)下載PCMtuner Flash。 Q5: 我拿到License 1+LKtQAIEACnBgIAqv0Zgnt2BgedJkTLAla0yg==後,還需要激活。 也許是錯誤的許可證? A5: 您需要將許可證複製到C:\Program Files (x86)\PCMtuner Flash文件夾。如果還是不行,建議你聯繫pcmtuner廠家,通過teamviewer遠程檢查。 Q6: 我獲得了我的數字證書並將它放在那個目錄中。 打開軟件時,仍然會提示將機器碼發送到調諧盒郵箱。 A6: 將您的 PCMtuner 許可證的默認打開模式設置為 PCMtuner Flash(參見上面的步驟 3 和 4)。 並確保證書的文件名未被用戶修改。否則就不行了! 如果復制許可證後仍然無法使用(反复要求激活),則刪除當前的 pcmtuner 程序並從 tuner-box.com 下載並安裝PCM 套件。 Q7: 打開PCMtuner刷機後,電腦無反應,軟件無反應。 A7: 請將“Region”設置為英文並查看Unicode beta 版本。 (參見上面的第 5 步) 如果問題仍然存在,請將顯示語言設置為英語。 (見上面的第 6 步) 如果執行上述所有步驟後PCMtuner flash仍然無法正常打開,則表明您的計算機系統存在問題。 更換電腦或更換電腦系統。 如果您不希望它工作,您仍然可以使用 PCMflash 軟件作為工作軟件。 Q8: 更新 pcmflash 到 1.2.7 後無法訪問錯誤 USB
A8: 不要更新 PCMFlash!!! PCMflash 軟件仍然是 V1.2.0。 V1.2.7是PCMTuner flash程序的版本。
刪除此版本並從此處下載並安裝 pcmtuner flash setup.exe。 當提示更新服務器上的 pcmflash 1.2.7 時,單擊“否”。
|
|
| ( 休閒生活|旅人手札 ) |


字體:








